If you’ve been to any public or commercial establishment, I’m sure you’ve noticed that they usually have posted floorplans all over the place, placed on walls easy to spot and take note of. In most cases, these are for the purposes of evacuation and safety in the event of fires or other emergencies. These are what we call fire safety zone plans.
Customized fire safety zone plans help people figure out the nearest exits to a building as well as ensures that all zones are safely serviced by adequate emergency doors and safety measures. The production of these safety zone plans start with simplified floor plans of the area that are converted, edited, and then printed out to be posted on walls all around the interiors of the building.
If you already have a digital copy of the floorplans to work on, then you’re all set for creating detailed fire safety plans. If all you have however are hard copies of the floorplans, creating fire safety plans from these would include digitizing these plans and then editing them for use.
Today, we’ll be taking a look at the step-by-step process of producing fire safety plans from scanned copies of the building plans using Scan2CAD and your preferred CAD software.
Table of Contents
Video Tutorial: Converting an image for fire safety
For those of you who might want a more thorough step-by-step demonstration of this process, we have a video that should guide you through the conversion:
Breaking it down: Step by step instructions
1. The source image

The quality of the source image is key
Get a suitable scan of the floor plan in question. We have some detailed instructions for getting high-quality scans here.
In short:
– Always scan to lossless and uncompressed file formats such as TIFF. If you scan images to formats like JPG, you’ll end up with something compressed and pixelated – not the type of image that would be suitable for raster-to-vector conversion.
– Make sure the DPI (dots per inch) value is set to 300 to 500. Anything less will most likely get you a pixelated scan.
– Try to get scans that are either completely monochrome or in as few colors as possible. There are ways to make the image black and white in Scan2CAD as well.
2. Cleaning up

Cleaning up your scanned floorplan.
Once we have a suitable scan opened up on Scan2CAD, we’ll have to do some last edits before converting it. The ‘Clean Image’ button is the button on the upper left part of the screen that looks like three stars. The process is fairly straight-forward and, if you made sure of the quality of the source image in the first step, navigating the dialog box that comes up should be pretty quick to do.
Threshold
The Threshold tool turns your scanned image completely black and white and is only available to use when the image isn’t monochrome. So if you see that this option isn’t greyed out, be sure to make use of it. Some raster images look black and white but have little hints of grey along the edges of their black lines, so be wary. Turning the image black and white is important to produce clean vector conversions.
Remove speckles & holes
If you’re seeing little specks of black pixels where there shouldn’t be or if you see white holes in the middle of your black lines, Scan2CAD does have manual editing options to correct these on the left side of the interface. You could also opt to correct all of these automatically with the ‘Remove Speckles & Holes’ tool.
Thicken lines
If some of the lines appear too thin after using the Threshold tool, you can tick ‘Thicken Lines’ to try and make them more legible. Just be careful of using this tool when you have other lines or text elements that are spaced close together, as doing so will make these lines thick enough that they touch each other. This might make Scan2CAD register them as one vector object instead of two separate ones.
Smooth
If the scanned image you used is of high quality, then you shouldn’t have to worry about jagged edges. However, if you’re still seeing a little bit of roughness around the scan, you can use the ‘Smooth’ tool to try and virtually sand these off a little.
3. Conversion

You can highlight your vector preview for better viewability
This is when the actual conversion step comes in. For this conversion, let’s opt for a Technical conversion since Outline and Solid are usually used for graphic design vectors or CNC projects.
Click on Vectorize and OCR if you have text in your scan. OCR – Optical Character Recognition – automatically identifies all the text in the scan and turns them into editable text.
Click on Run to generate a preview of your conversion. You can cycle through the three tabs in the preview box – Raster, Vector, and Both – to compare the original image with the converted vector one. At the lower right of this preview box is the ‘Highlight Vectors’ button to more clearly see the vector objects that were converted.
Play around with the settings of the conversion and when you’re happy with the preview, click on OK to execute the conversion process.
4. Post-edits and scaling

Scaling the image
Although ideally all the cleaning-up would have been done with the initial raster scan before converting, there might still be some edits we want to do with the converted vector file. Scan2CAD’s editing tools also work on the converted vector files, so if you played around with them with the raster image, you can also do that in this step. Do note that these are mainly for small edits and erasures. You’re going to want to use a CAD program for bigger edits to the file.
Another thing you might want to consider is scaling. There are two ways to go about it: setting the DPI of the original scan image or manually setting the scale with the ‘Measure’ tool.
You can access these scaling options from the Scale Options dialogue box accessible from the File drop-down menu. There’s also a quick access ruler tool in the tool options in the left that lets you do manual scaling.
We have a full guide on setting the scale of your drawing available here if you need more information.
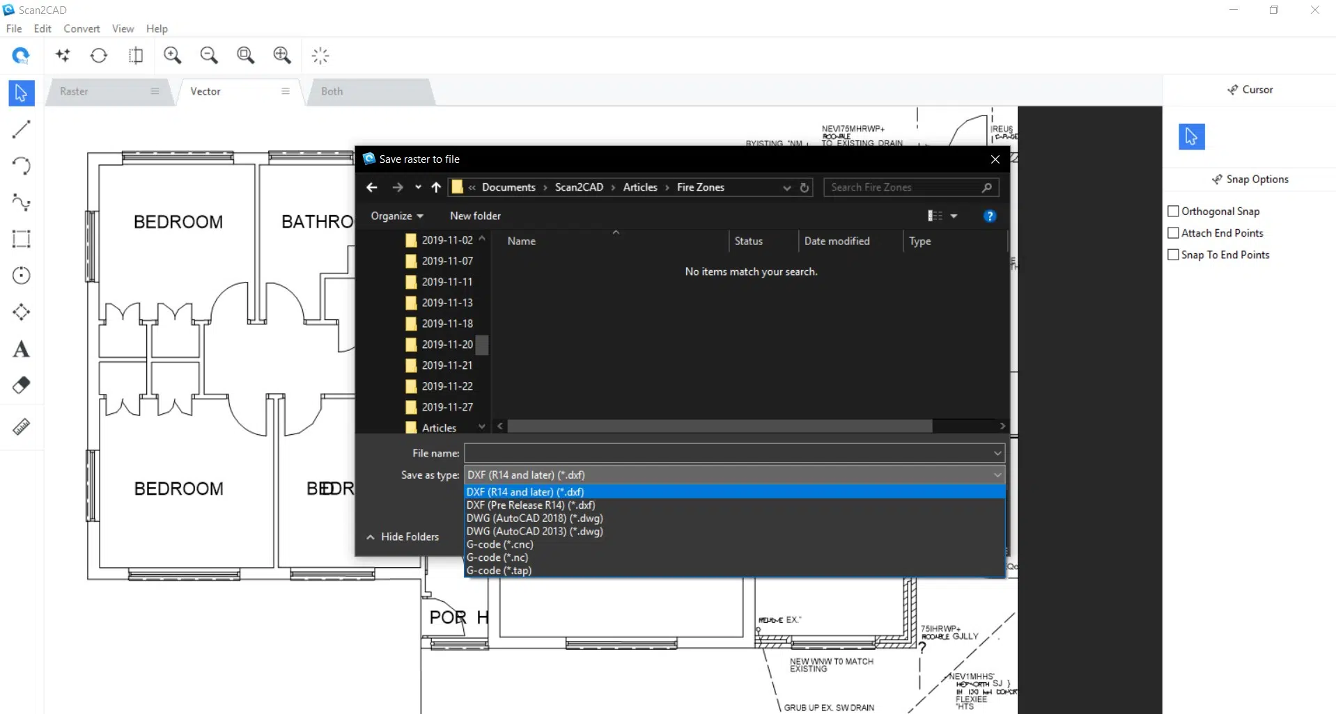
5. Saving the vector file

Choose the file format that your CAD software can handle
After you’re done with all the edits and scaling on the vector image, the next step is exporting and saving the file. There are a bunch of file formats that Scan2CAD supports, but you’ll only need to focus on a few of these if the goal is to open up the vectorized plans on CAD software for final edits.
You’ll probably want to save your file as a DXF or DWG drawing. If you’re unsure about how up-to-date your software is, pick the DXF or DWG formats that are of an older version.
6. Editing the file

Editing it on your CAD program
Scan2CAD is primarily a conversion solution so your last edits won’t be in the software. We have a post on different free CAD software that you could try out if you don’t already have a preferred CAD program. The last thing we’ll want to do to produce fire safety zone plans is to indicate the different zones in the floorplan that we have just vectorized.
Open up the DWG or DXF file that you just saved from Scan2CAD onto your CAD software. From there, you can do all the cleaning up and editing that you weren’t able to do on Scan2CAD. You can also use the hatch functions of your CAD program to single out the areas that you want to indicate in your fire safety zone plans. After that, it’s just a matter of fixing up the lines, colors, and layouts and you should be all set for printing.


